公告
Skip to content

错误监控 sentry

sentry监控的原理:

  1. window.onerror:
    1. 用于捕获传统的 JavaScript 错误,如 throw new Error('Something went wrong');。
  2. window.addEventListener('unhandledrejection', ...):
    1. 用于捕获未处理的 promise 拒绝。当 promise 被拒绝且没有相应的 .catch() 处理程序时,会触发此事件。
  3. Source Maps(源码映射):
    1. 由于生产环境中的代码通常是压缩和混淆的,Sentry 支持上传 source maps,以便在报告中显示原始、未压缩的代码行和文件名。
  4. Breadcrumbs(面包屑导航):
    1. 用于收集应用程序运行时的事件。这些事件可以包括用户交互、网络请求、导航中的路由跳转以及系统信息等。
    2. 支持多种类型,如default(默认)、http(将面包屑呈现为HTTP请求)和error(将面包屑渲染为硬错误)等。
  5. 自动会话跟踪:
    1. 跟踪各种交互过程,例如点击事件,自定义事件,页面停留时间等。

创建项目并获取DSN码

  1. 登录sentry官网
  2. 从左侧导航菜单中选择 Projects 以显示所有项目的列表
  3. 单击 + Create Project 按钮
  4. 根据您希望监控的代码为您的项目选择语言或框架在本例中为 JavaScript。
  5. 给该项目一个 Name。
  6. 在 Set your default alert settings 下,选择 i'll create my own alerts later。
  7. 为该项目分配一个 Team。

  1. 复制DSN key 并将其放在手边,因为我们会将密钥复制到源代码中。

DSN(或数据源名称)告诉 SDK 将事件发送到何处,将它们与您刚刚创建的项目相关联。

  1. 点击 Got it! 按钮以创建项目。

初始化sentry

配置后,sentry就会自动捕获错误

如果发生错误将具有以下信息:

  1. 基本错误信息:
    1. 错误名称:通常与JavaScript中的错误类型相对应,如TypeError、ReferenceError、SyntaxError等。
    2. 错误消息:具体的错误描述,例如“Cannot read property 'length' of undefined”。
    3. 错误堆栈跟踪:显示错误发生时的函数调用堆栈,这有助于定位问题发生的具体位置。
  2. Vue特定信息:
    1. 组件信息:如果错误发生在Vue组件中,可能会包含组件的名称、类型以及相关的渲染函数或生命周期钩子信息。
    2. 路由信息:如果配置了路由追踪(通过Sentry.vueRouterInstrumentation(router)),则可能包括发生错误时的路由路径和参数。
  3. 其他信息,通过配置加的别的信息

vue2

javascript
//npm install @sentry/vue @sentry/browser @sentry/tracing
//yarn add @sentry/vue @sentry/browser @sentry/tracing

import Vue from 'vue';  
import App from './App.vue';  
import * as Sentry from '@sentry/browser';  
import { Integrations } from '@sentry/tracing';  
import { Vue as VueIntegration } from '@sentry/vue'; // 引入Vue SDK  
import router from './router'; // 假设你的路由配置在router.js或router/index.js中

// 初始化Sentry  
Sentry.init({  
  dsn: 'YOUR_DSN', // 替换为你的DSN  
  integrations: [
    new VueIntegration({ Vue, attachProps: true }), // 使用Vue SDK
    new Integrations.BrowserTracing({  
      // 配置路由追踪  
      routingInstrumentation: Sentry.vueRouterInstrumentation(router), // 假设你已经导入了router  
      // ...其他BrowserTracing配置  
    }),  
    // ...其他integrations  
  ],  
  // 设置tracesSampleRate为1.0来捕获100%的交互用于性能监控  
  // 在生产环境中,建议调整这个值  
  tracesSampleRate: 1.0,  
  // ...其他Sentry配置  
});  
  
// 创建Vue实例并挂载  
new Vue({  
  router, // 假设你已经导入了router  
  render: h => h(App),  
}).$mount('#app');

vue3

javascript
//npm install @sentry/vue @sentry/tracing
//yarn add @sentry/vue @sentry/tracing

import { createApp } from 'vue';  
import App from './App.vue';  
import { createRouter, createWebHistory } from 'vue-router';  
import * as Sentry from '@sentry/vue';  
import { Integrations } from '@sentry/tracing';  

const router = createRouter({  
  // ...你的路由配置  
});  

Sentry.init({  
  app: createApp(App), // Vue 3的app实例  
  dsn: 'YOUR_DSN', // 替换成你的DSN  
  integrations: [  
    new Integrations.BrowserTracing({  
      routingInstrumentation: Sentry.vueRouterInstrumentation(router), // 路由追踪集成  
      // ...其他BrowserTracing配置  
    }),  
    // ...其他集成  
  ],  
  // ...其他Sentry配置选项  
});  

// 创建并挂载Vue应用  
const app = createApp(App);  
app.use(router);  
app.mount('#app');

手动添加Breadcrumbs

javascript
//可以在router.beforeEach等路由守卫中添加
Sentry.addBreadcrumb({
  category: 'user', // 用于标记事件的类别,如 'user', 'network', 'ui' 等  
  message: 'User logged in', // 描述事件的字符串  
  level: Sentry.Severity.Info, // 事件的级别,可以是 'fatal', 'error', 'warning', 'info', 'debug'  
  data: { userId: '123', email: 'user@example.com' } // 事件周围的元数据,可以是任何键值对  
});

配置sourcemap

javascript
npm install --save-dev @sentry/webpack-plugin
yarn add @sentry/webpack-plugin --dev

const SentryWebpackPlugin = require('@sentry/webpack-plugin');
module.exports = {  
  // ... 其他webpack配置 ...  
  plugins: [  
    // ... 其他插件 ...  
    new SentryWebpackPlugin({  
      include: './path/to/sourcemaps',  // 指定sourcemap文件的路径,一般位于dist中js的目录下,指定js目录即可
      urlPrefix: '~/js',  // 如果你的js文件在构建后有一个特定的url前缀,可以在这里设置  
      release: 'my-project-release',  // 你的项目发布版本,用于在Sentry中区分不同的构建  
      // 其他配置选项...  
    }),  
  ],  
};

性能分析

性能优化主要分为两类:

  1. 加载时优化
  2. 运行时优化 通常来说,没有必要性能优化规则都用上,根据网站用户群体来做针对性的调整是最好的,节省精力,节省时间。

加载时优化, 通常是用性能指标分析加载性能, 分析首屏时间等, 进行针对优化 运行时优化, 则是通过性能分析工具, 分析长任务和内存泄漏等, 进行优化

在解决问题之前,得先找出问题,否则无从下手。所以在做性能优化之前,最好先调查一下网站的加载性能和运行性能。

常用主要面板,和网络面板,也可以专门用内存模块分析内存泄漏

渲染和 JS 执行都在主线程,在一个 Event Loop 中,会相互阻塞,如果 JS 有长时间执行的 Task,就会阻塞渲染,导致页面卡顿。所以,性能分析主要的目的是找到 long task,之后消除它。

Performance工具

利用Chrome DevTools 的 Performance工具排查,使用性能分析模块

  1. 启用JavaScript示例:开启之后,会将函数的调用栈显示出来
  2. 屏幕截图:开启之后录制的过程中每一帧都会截图
  3. 内存:开启之后会显示内存变化图
  4. CPU:可以调节CPU的性能,一般用来模拟不好的设备
  5. 网络:调节网络的速度
  6. 硬件并发:设置CPU的核数,下图是谷歌官方文档的解释,是一个比较新的功能

主面板分析大体耗时

主要面板会把你操作过程中的所有事情记录下来,并且用不同的颜色矩形绘制出来(也叫火焰图)。

  • 灰色:task
  • 橙色:浏览器内部的 JS
  • 蓝色:html parse(html解析)
  • 紫色:reflow、repaint(重绘重排)
  • 绿色:渲染
  • 其余:用户的js
  1. 如果你一眼看过去发现没点绿,那说明这个性能是不行的。
  2. 颜色越深,说明性能越差
  3. 矩形的长度就表示耗时的长短
  4. 浏览器会将耗时的长任务在矩形的右上角进行红色的标记
  5. 从上到下是调用栈(但是这个是类似事件捕获),从外到里的
  6. 点击某一个任务可以定位到对应的源码上,方便定位问题

网络面板分析接口卡顿

网络面板可以帮助我们分析某一个操作发起了多少的网络请求,每一个请求的耗时

第一部分:表示的是等待时间

中间部分:表示的是发起请求的时间到接收到第一个 字节的时间

最后部分:表示的是解析请求内容的时间

知道了一个请求的各个阶段耗时之后,当遇到一个请求耗时很久的情况,就可以确定到底是后端的问题还是前端的问题

顺便一提:

使用网络面板来分析一个网络请求其实更好用,毕竟是专门干这个的

每一个阶段的耗时清清楚楚

devTool分析组件耗时

需要开启app.config.performance=true

下图可以看出来,VxeTable这个组件被标红了,并且显示了具体的时间,以及每个阶段的耗时,此处是update耗时。

PS:被标红说明是有性能问题,颜色越深性能问题越严重。

内存面板分析内存泄漏

也可以打开内存选项,选择第二项,点开始,会产生一堆柱状图,灰色代表回收,蓝色代表还在使用,但是全局变量闭包什么的都在,不知道怎么排查

高级插桩分析绘制时间

启用高级插装绘制:启用之后,当点击某一帧的时候,会显示出这个帧详细的图层出来,里面有很多详细的信息可以参考。

性能指标分析

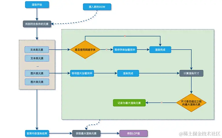
LCP(最大内容绘制)

Largest Contentful Paint,最大的内容(文字/图片)渲染的时间

计算方式是从网页开始渲染到渲染完成,每次渲染内容都对比下大小,如果是更大的内容,就更新下 LCP 的值:

javascript
let LCP = 0
const performanceObserver = new PerformanceObserver((entryList, observer) => {
  const entries = entryList.getEntries()
  observer.disconnect()
  LCP = entries[entries.length - 1].startTime
})
performanceObserver.observe({ entryTypes: ['largest-contentful-paint'] })

FID(首次输入延迟)

First Input Delay,用户第一次与网页交互(点击按钮、点击链接、输入文字等)到网页响应事件的时间。

记录在 FCP 和 TTI 之间用户首次与页面交互时响应的延迟。

javascript
let FID = 0

const performanceObserver = new PerformanceObserver((entryList, observer) => {
  const entries = entryList.getEntries()
  observer.disconnect()

  FID = entries[0].processingStart - entries[0].startTime
})

performanceObserver.observe({ type: ['first-input'], buffered: true })

CLS(累积布局偏移)

Cumulative Layout Shift,累计布局偏移,记录了页面上非预期的位移波动。计算方式为:位移影响的面积 * 位移距离(完整计算过程感兴趣可以看官方文档

举个例子,比如一个图片没加载完的时候是 50 * 50 的大小,但是加载完之后变为了 100 * 100,这就是布局的波动,会影响体验。

这时候 lighthouse 等工具给出的优化建议是给 img 设置固定的 width 和 height。

console分析

排查性能问题

嗯,打印了两句话,性能分析器开启和结束。这就完了??

在哪儿查看性能分析结果呢?别急,继续往下看⬇️

在控制台可以找到这个 javaScript性能分析器,英文  javaScript Profiler, 如果你在自己浏览器找不到, 可能是你没有启动这个试验性功能。

实验

分析堆栈

在函数里调用console.trace();

  1. 使用这个工具的时候,最好是使用浏览器的无痕模式打开,这样可以减少浏览器插件的干扰。
  2. 这个工具只是一个性能指标监视器,不能帮你定位是哪一行代码有问题。
  3. 如果某个操作,导致CPU总是被拉满,就可以排查一下是不是有大量数据在计算,消耗CPU。
  4. 如果某个操作,导致页面白屏、卡顿等,就关注一下【样式重新计算次数/秒】 这个指标的变化。
  5. 如果某个操作,导致页面奔溃,就关注一下【js堆大小】指标的变化,如果这个指标呈现一个上升的趋势,则说明是有严重的内存泄露问题。
javascript
//例如以下 baz调用bar,bar调用foo,打印信息如下
    //foo@VM4470:2
    //bar@VM4470:6
    //baz@VM4470:10
    //(匿名)@VM4470:13

function foo() {  
  console.trace();  
}  
  
function bar() {  
  foo();  
}  
  
function baz() {  
  bar();  
}  
  
baz();